Kern Van Het Internationaal Publiekrecht
+Werking+van+het+nationaal+(of+vreemd)+publiekrecht.jpg)
Hé studenten, laten we eerlijk zijn: Internationaal Publiekrecht, het kan soms voelen alsof je in een doolhof bent beland zonder kaart. Al die verdragen, instanties, en principes... het kan overweldigend zijn. Maar geen zorgen, je bent niet de enige! We gaan samen proberen de mist op te laten trekken.
Wat maakt Internationaal Publiekrecht zo lastig?
Een van de grootste uitdagingen is de abstractie. Het gaat over de relaties tussen staten, en dat is vaak ver verwijderd van je dagelijks leven. Waar het nationale recht direct impact heeft op je eigen handelen (denk aan verkeersregels of contracten), is de impact van internationaal recht vaak indirect en minder tastbaar.
Ook de bronnen zijn soms lastig te interpreteren. Verdragen, gewoonterecht, algemene rechtsbeginselen... waar begin je? En hoe weet je welke bron voorrang heeft?
Must Read
Stappen naar meer begrip
1. Begin bij de basis
Duik eerst in de fundamentele principes. Wat is soevereiniteit? Wat is non-interventie? Begrijp je deze concepten, dan wordt het makkelijker om complexere materie te doorgronden.
Voorbeeld: Denk aan het principe van soevereiniteit. Elke staat heeft het recht om zijn eigen beleid te bepalen, zonder inmenging van andere staten. Maar wat als een staat grove mensenrechtenschendingen begaat? Hier ontstaat spanning tussen soevereiniteit en de verantwoordelijkheid om te beschermen.
2. Focus op concrete voorbeelden
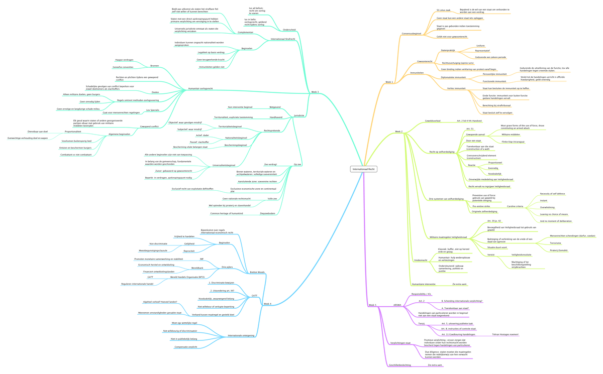
Internationaal Publiekrecht is niet alleen theorie. Kijk naar actuele gebeurtenissen en probeer de juridische principes die je leert te herkennen. De oorlog in Oekraïne, klimaatakkoorden, de activiteiten van het Internationaal Strafhof... dit zijn allemaal cases waar internationaal recht een rol speelt.
+Strafrecht+Internationaal+recht.jpg)
Zoek naar artikelen of podcasts die de juridische aspecten van deze gebeurtenissen uitleggen. Dit helpt je om de abstracte theorie te koppelen aan de realiteit.
3. Maak het visueel
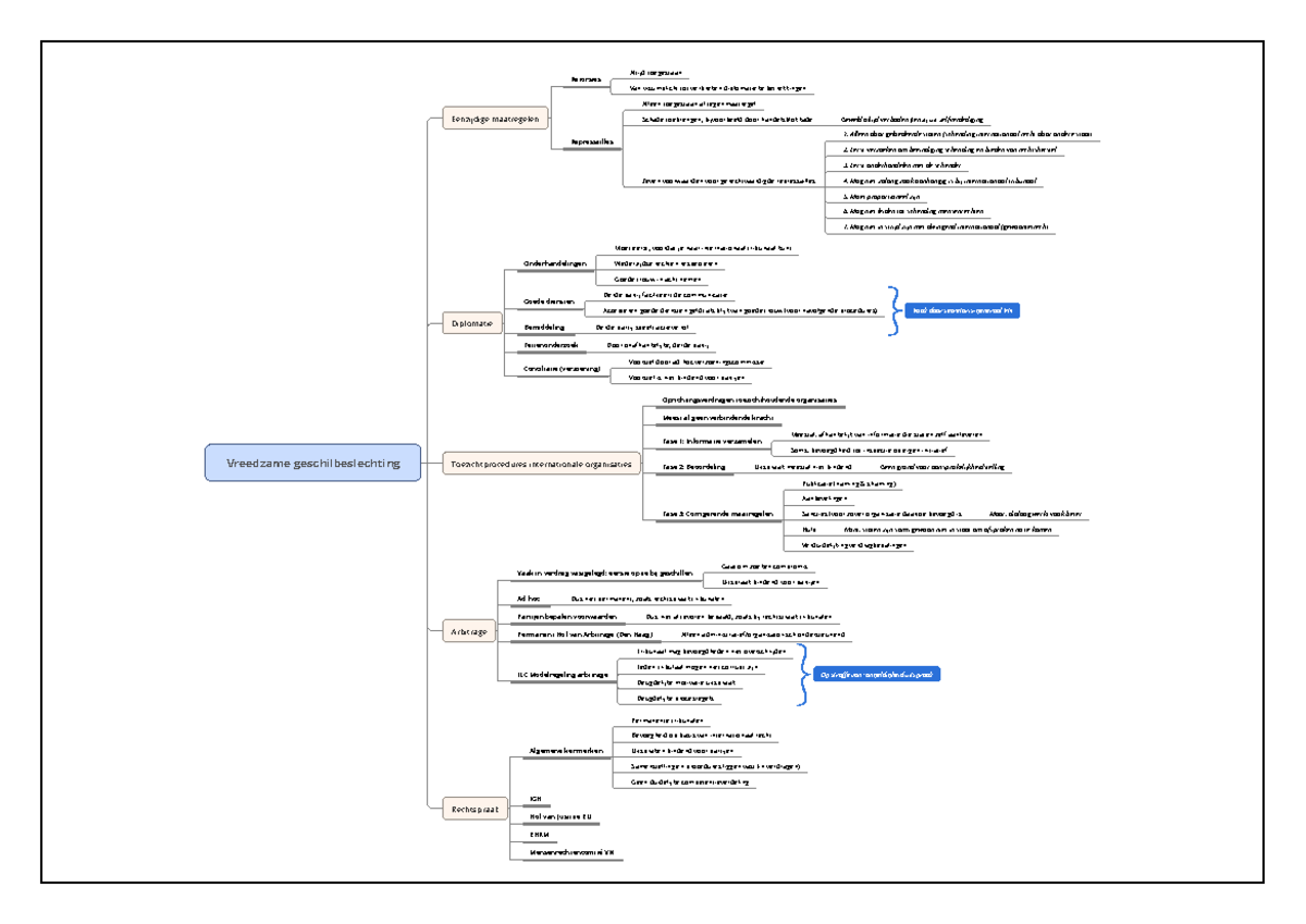
Visualiseer de internationale rechtsorde. Teken een schema van de verschillende internationale organisaties (Verenigde Naties, Wereldhandelsorganisatie, etc.) en hun onderlinge relaties. Dit helpt je om het grotere plaatje te zien.
4. Verdiep je in casestudies
Lees de uitspraken van internationale gerechtshoven, zoals het Internationaal Gerechtshof. Dit geeft je inzicht in hoe het recht in de praktijk wordt toegepast en geïnterpreteerd. Probeer de argumentatie van de verschillende partijen te begrijpen en de redenering van de rechters te volgen.
5. Oefenen, oefenen, oefenen
Zoek oude tentamenvragen en oefen met het beantwoorden ervan. Bespreek de vragen en antwoorden met medestudenten. Het is vaak leerzaam om te zien hoe anderen dezelfde casus benaderen.
Tips voor het studeren
- Maak samenvattingen: Vat de belangrijkste concepten en principes in je eigen woorden samen.
- Gebruik flashcards: Schrijf begrippen en definities op flashcards om ze te memoriseren.
- Vorm een studiegroep: Bespreek de stof met medestudenten en leer van elkaar.
- Wees niet bang om vragen te stellen: Als je iets niet begrijpt, vraag het aan je docent of een medestudent.
- Blijf gemotiveerd: Onthoud waarom je rechten studeert en wat je ermee wilt bereiken.
Onthoud:
Internationaal Publiekrecht is een uitdagend, maar ook een fascinerend vakgebied. Door je te focussen op de basisprincipes, concrete voorbeelden, en actieve studie, kun je het zeker onder de knie krijgen. En onthoud, elk klein stapje vooruit is een overwinning. Succes!
